btbanner.jpg

Left ventricle segmentation using scale-independent multi-gate unet in mri images

Left ventricle (LV) segmentation is crucial to assess left ventricle global function. U-Net; a Convolutional Neural Network (CNN); boosted the performance of many biomedical image segmentation tasks. In LV segmentation, U-Net suffered from accurately extracting small objects such as the apical short-axis slices. In this paper, we propose a fully automated left ventricle segmentation method for both short-axis and long-axis views. The proposed model utilizes U-Net architecture and Multi-Gate input block to enhance the performance by aggregating multi-scale features and adding different vision

Artificial Intelligence

Hybrid feature selection model based on relief-based algorithms and regulizer algorithms for cancer classification

Cancer is a group of diseases that involve abnormal cell growth with the potential to spread to other parts of the body. Cancer microarray data usually include a small number of samples with a large number of gene expression levels as features. Gene expression or microarray is a technology that monitors the expression of the large number of genes in parallel that make it useful in cancer classification, high dimensionality in cancer microarray data results in the overfitting problem. This article proposes novel hybrid feature selection model called the RBARegulizer model, which is based on two

Artificial Intelligence

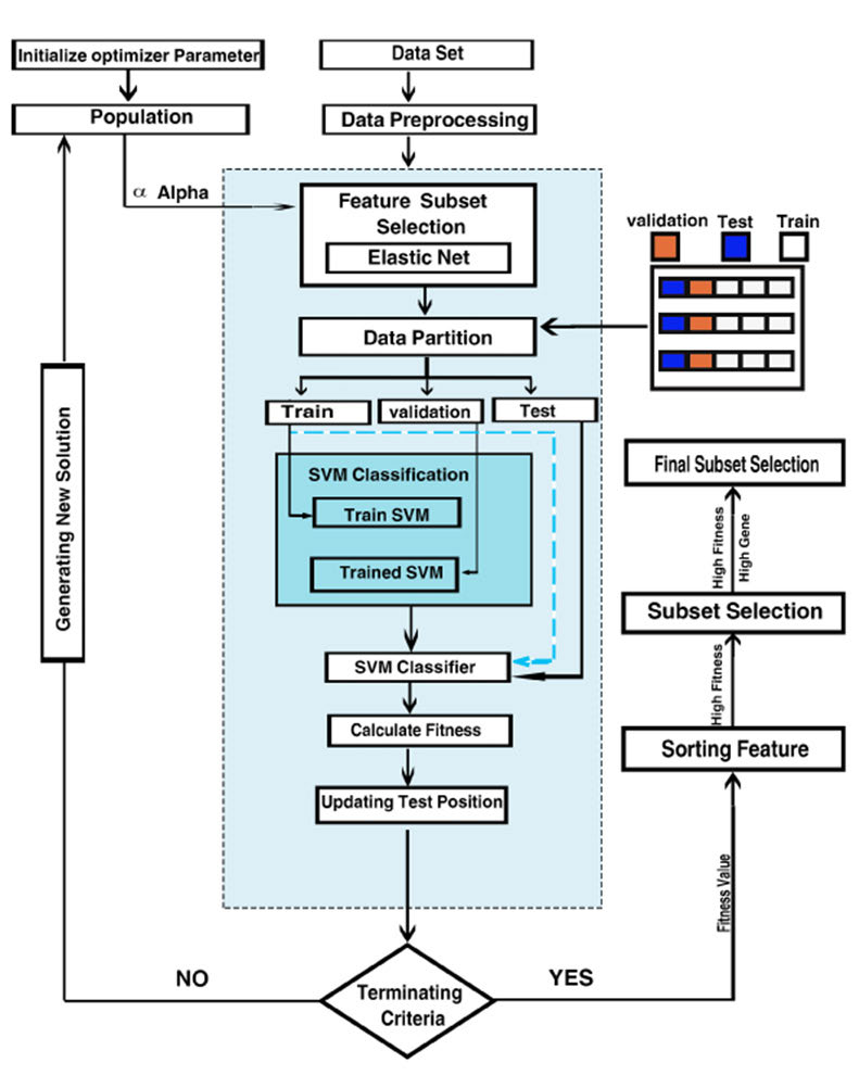
A Hybrid Feature Selection Optimization Model for High Dimension Data Classification

Feature selection is an NP-hard combinatorial problem, in which the number of possible feature subsets increases exponentially with the number of features. In the case of large dimensionality, the goal of feature selection is to determine the smallest possible features considering the most informative subset. In this paper, we proposed a hybrid feature selection optimization model for Cancer Classification called, ENSVM. Our model is based on using the Elastic Net (EN) method that regulates and selects variables for gene selection of genomic microarray data. We applied three different

Artificial Intelligence

A Novel Hadoop Security Model for Addressing Malicious Collusive Workers

With the daily increase of data production and collection, Hadoop is a platform for processing big data on a distributed system. A master node globally manages running jobs, whereas worker nodes process partitions of the data locally. Hadoop uses MapReduce as an effective computing model. However, Hadoop experiences a high level of security vulnerability over hybrid and public clouds. Specially, several workers can fake results without actually processing their portions of the data. Several redundancy-based approaches have been proposed to counteract this risk. A replication mechanism is used

Artificial Intelligence

A Theoretical Approach for Correlating Proteins to Malignant Diseases

Malignant Tumors are developed over several years due to unknown biological factors. These biological factors induce changes in the body and consequently, they lead to Malignant Tumors. Some habits and behaviors initiate these biological factors. In effect, the immune system cannot recognize a Malignant Tumor as foreign tissue. In order to discover a fascinating pattern of these habits, behaviors, and diseases and to make effective decisions, different machine learning techniques should be used. This research attempts to find the association between normal proteins (environmental factors) and

Artificial Intelligence
Healthcare
Software and Communications

Cardiac MRI steam images denoising using bayes classifier

Imaging of the heart anatomy and function using magnetic resonance imaging (MRI) is an important diagnosis tool for heart diseases. Several techniques have been developed to increase the contrast-to-noise ratio (CNR) between myocardium and background. Recently, a technique that acquires cine cardiac images with black-blood contrast has been proposed. Although the technique produces cine sequence of high contrast, it suffers from elevated noise which limits the CNR. In this paper, we study the performance and efficiency of applying a Bayes classifier to remove background noise. Real MRI data is

Artificial Intelligence
Healthcare

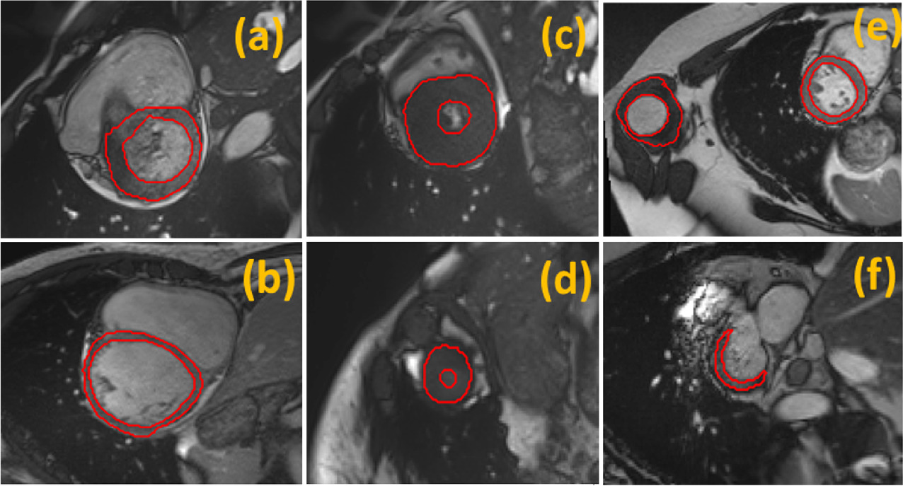
Multi-center, Multi-vendor, and Multi-disease Cardiac Image Segmentation Using Scale-Independent Multi-gate UNET

Heart segmentation in Cardiac MRI images is a fundamental step to quantify myocardium global function. In this paper, we introduce a pipeline for heart localization and segmentation that is fast and robust even in the apical slices that have small myocardium. Also, we propose an enhancement to the popular U-Net architecture for segmentation. The proposed method utilizes the aggregation of different feature scales from the image by using the inception block along with the multi-gate block that propagates the multi-scale context of the supplied data where the heart is subject to changes in scale

Artificial Intelligence
Healthcare
Software and Communications

(562bb) Semi-pilot plant for tertiary treatment of domestic wastewater using algal photo-bioreactor, with artificial intelligence

This study attempted to investigate the removal of biological oxygen demand (BOD), chemical oxygen demand (COD), total suspended solids (TSS), ammonia-nitrogen (NH4-N), and total phosphorus (TP) from secondary treated domestic wastewater using algal photo-bioreactor. A semi-pilot plant was constructed and operated for 112 days under continuous flow conditions at Zenin wastewater treatment plant, Giza, Egypt (WWTP) which consists of an algal photo-bioreactor with an effective volume of 188 litters and a lamella settler. The removal of the studied parameters was studied at different hydraulic

Artificial Intelligence
Software and Communications

(670d) Study the degradation and adsorption processes of organic matters from domestic wastewater using chemically prepared and green synthesized nano zero-valent iron

Advanced oxidation processes (AOPs) using chemically prepared and green synthesized nano zero-valent iron (nZVI) has proved to be effective in removing organic contaminants. The green synthesized nano iron (GT-nZVI) was prepared by using extracted black tea reducing agent. The prepared nZVI particles were characterized using X-ray powder diffraction (XRD), scanning electron microscopy (SEM), and Energy Dispersive X-ray Analysis (EDAX) analysis. The main purpose of this study is to compare between chemically prepared nZVI and GT-nZVI in the biological oxygen demand (BOD) removal efficiency from

Artificial Intelligence
Software and Communications

Optimizing inspection policies for buried municipal pipe infrastructure

Condition assessment is an integral component in any infrastructure asset management system. Without condition information, asset managers lack the ability to make appropriate decisions regarding needed maintenance, rehabilitation, and replacement of infrastructure. Existing and emerging technologies for assessing the condition of water and sewer pipes provide a better picture of the state of these buried assets. Unfortunately, many of these technologies are costly and provide results that are not always highly reliable. This paper presents a methodology to assist asset managers in balancing

Artificial Intelligence
Energy and Water
Agriculture and Crops