btbanner.jpg

Fast localization of the optic disc using projection of image features

Optic Disc (OD) localization is an important pre-processing step that significantly simplifies subsequent segmentation of the OD and other retinal structures. Current OD localization techniques suffer from impractically-high computation times (few minutes per image). In this work, we present a fast technique that requires less than a second to localize the OD. The technique is based upon obtaining two projections of certain image features that encode the x- and y- coordinates of the OD. The resulting 1-D projections are then searched to determine the location of the OD. This avoids searching

Healthcare
Software and Communications

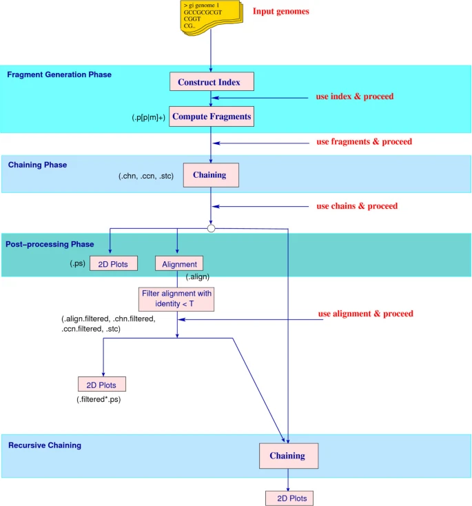
CoCoNUT: An efficient system for the comparison and analysis of genomes

Background: Comparative genomics is the analysis and comparison of genomes from different species. This area of research is driven by the large number of sequenced genomes and heavily relies on efficient algorithms and software to perform pairwise and multiple genome comparisons. Results: Most of the software tools available are tailored for one specific task. In contrast, we have developed a novel system CoCoNUT (Computational Comparative geNomics Utility Toolkit) that allows solving several different tasks in a unified framework: (1) finding regions of high similarity among multiple genomic

Healthcare
Software and Communications

Fine tuning the enhanced suffix array

The enhanced suffix array is an indexing data structure used for a wide range of applications in Bioinformatics. It is basically the suffix array but enhanced with extra tables that provide extra information to improve the performance in theory and in practice. In this paper, we present a number of improvements to the enhanced suffix array: 1) We show how to find a pattern of length m in O(m) time, i.e., independent of the alphabet size. 2) We present an improved representation of the bucket table. 3) We improve the access time of addressing the LCP (longest common prefix) table when one byte

Healthcare
Software and Communications

Towards mature temporal accuracy assessment of processors models and simulators for real-time systems development

Modeling and simulation are becoming extensively used in embedded and Real-Time Systems (RTSs) development throughout the development life-cycle, from the system-level design space exploration to the fine grained time analysis and evaluation of the system and even its components performance. At the core of these systems lies the processor which has been also the center of attention for most of the modeling and simulation efforts related to RTS simulation. Although the temporal accuracy of such models and simulators is of critical importance for Real-Time (RT) applications, it is not yet mature

Artificial Intelligence
Energy and Water
Software and Communications

Hardware Advancements Effects on MANET Development, Application and Research

Mobile devices' development has remarkably improved in light of the fast growing hardware advancements. These advancements include multicore processor chips, ultra large main memories and batteries that last for hours even when running modern applications such as file transfer, voice communication and video streaming ...etc. In this paper, we shed the light on recent and future trends of hardware advancements for mobile devices, and their impact on MANET developments. In addition, the effect of such advancements is investigated on application and different research areas. © Springer-Verlag

Energy and Water
Software and Communications

A simplification in integral frequency offset estimation based on joint detection algorithm for WiMAX 802.16e

Initial downlink synchronization for orthogonal frequency division multiple access ( OFDMA ) network access involves timing and frequency synchronization. The frequency offset is produced by oscillator drifts and time-varying Doppler shifts. In mobile WiMAX 802.16e carrier frequency offset (CFO) can be divided into: integral carrier frequency offset (ICFO) and fractional carrier frequency offset (FCFO). There are mainly three methods for CFO estimation: data-aided method, blind and semi-blind. This paper is based on the semi-blind method presented in "Joint detection of integral carrier

Circuit Theory and Applications
Software and Communications

Tunnel-Based EAP Effective Security Attacks WPA2 Enterprise Evaluation and Proposed Amendments

Tunnel-Based Extensible Authentication Protocol has become fundamental for wireless Network access Control. It provides authentication, privacy and authorization for enterprise network access protected by WPA/WPA2 security framework. WPA2 is considered the latest and most secure standard for wireless communication especially for Wi-Fi networks. However, WPA/WPA2-PSK have been lately threatened by advanced versions of wireless attacks. In this paper, we study WPA/WPA2-Enterprise authentication with Tunnel-Based EAP common methods focusing on their strength and weak points and the impact of

Circuit Theory and Applications
Software and Communications

Anonymous routing protocols in MANETs, a security comparative analysis

A Mobile Ad Hoc Network (MANET) is considered a type of network which is wireless and has no fixed infrastructure composed of a set if nodes in self organized fashion which are randomly, frequently and unpredictably mobile. MANETs can be applied in both military and civil environments ones because of its numerous applications. This is due to their special characteristics and self-configuration capability. This is due to its dynamic nature, lack of fixed infrastructure, and the no need of being centrally managed; a special type of routing protocols such as Anonymous routing protocols are needed

Circuit Theory and Applications
Software and Communications

Parallel and independent true random bitstreams from optical emission spectra of atmospheric microplasma arc discharge

In this study, we propose the possibility of generating several parallel and independent random bitstreams from the time-varying optical emission spectra of an atmospheric pressure air microplasma system. This is achieved by splitting the plasma arc emission into discrete wavelengths using an optical spectrometer and then monitoring the fluctuating intensities of each wavelength as an independent time series. As a proof of concept, we considered eight wavelengths centered at 377.8, 389.1, 425.8, 591.4, 630.5, 673.0, 714.2, and 776.4 nm corresponding to atomic emissions lines from species

Circuit Theory and Applications
Software and Communications
Mechanical Design

Control of a two link planar electrically-driven rigid robotic manipulator using fractional order SOFC

An intelligent adaptive fuzzy logic control technique, Fractional Order Self Organizing Fuzzy Controller (FOSOFC) is presented and applied to control a two link planar electrically-driven rigid robotic (EDRR) manipulator system. As EDRR is a multi-input multi-output complex nonlinear system, an intelligent adaptive controller, FOSOFC is considered to control it perfectly. To show the efficacy of the FOSOFC controller, the obtained performance is compared with fractional order fuzzy proportional integral and derivative (FOFPID) controller for study in servo as well as the regulatory problems

Artificial Intelligence
Circuit Theory and Applications
Software and Communications